注,此指南可搭配 bilibili 尚硅谷的 react 教程食用~
视频传送门
第一章:React 入门#
介绍:#
react 是一个用于构建用户界面的 JavaScript 库,由 FaceBook 开源供全球开发者使用
React 特点:
- 声明式编码
- 组件化编码
- 移动端通过 ReactNative 编写原生应用
- 高效 (Diff 算法 + 虚拟 DOM,最小化页面重绘时间)
- etc.
下面是一个最基本的 React 页面:
<!DOCTYPE html>
<html lang="en">
<head>
<meta charset="UTF-8" />
<meta http-equiv="X-UA-Compatible" content="IE=edge" />
<meta name="viewport" content="width=device-width, initial-scale=1.0" />
<title>Document</title>
</head>
<body>
<!-- 准备好一个容器 -->
<div id="app"></div>
<!-- 核心库 -->
<script src="../react/react.development.js"></script>
<!-- dom库 -->
<script src="../react/react-dom.development.js"></script>
<!-- babel -->
<script src="../react/babel.min.js"></script>
<!-- code here -->
<!-- babel -->
<script type="text/babel">
// jsx代码
//创建虚拟DOM
const VDOM = (
<h1>
<span>hello,React</span>
</h1>
); /*此处不用加引号 jsx特有语法*/
//渲染虚拟DOM到页面(已过时)
ReactDOM.render(VDOM, app);
</script>
</body>
</html>
虚拟 DOM 和真实 DOM#
- 关于虚拟 DOM
- 1. 本质是 Object 类型的对象
- 2. 虚拟 DOM 比较轻量化
JSX 语法规则#
在 jsx 文件中编写 html 元素时候,需要遵循以下几点:
- 定义虚拟 DOM 的时候,无需添加引号。
- 标签中混入 JS表达式时需要使用 { }
- 在 jsx 中 DOM 的 class 属性需要使用 className 替代。
- 内联样式,要用 style-{{key}} 的形式去写。
- 一个虚拟 DOM 只有一个根标签
- 标签必须闭合
- 若小写字母开头,则将该标签转为 html 中同名元素,如 html 中无该标签对应的元素,则报错
- 若大写字母开头,则被视为一个 React Component, 如找不到则报错
const myId = "kanoKano";
const myData = "AbCd";
//1.创建虚拟DOM
const VDOM = (
<div>
<h2 className="yellow" id={myId.toLowerCase()}>
<span style={{ color: "red", fontSize: "30px" }}>
{myData.toLowerCase()}
</span>
</h2>
<h2 className="yellow" id={myId.toLowerCase()}>
<span style={{ color: "red", fontSize: "30px" }}>
{myData.toLowerCase()}
</span>
</h2>
<Hello></Hello>
</div>
);
//2.渲染DOM
ReactDOM.render(VDOM, document.querySelector("#app"));
遍历数据#
在 React 中,如需渲染的数据是一个数组,这时候就可以使用自动遍历:
注意:自动遍历需要一个 key 作为唯一值
const data = [{ name: "Angular" }, { name: "React" }, { name: "Vue" }];
//for
// 自动遍历需要一个key作为唯一值
const VDOM = (
<div>
<h1>前端js框架列表</h1>
<ul>
{data.map((item, index) => (
<li key={index}>{item.name}</li>
))}
</ul>
</div>
);
//渲染
ReactDOM.render(VDOM, document.querySelector("#app"));
组件与模块#
和 vue 类似,React 也可以实现组件化编程和模块提取
函数式组件#
函数式组件适用于简单组件的定义
// 1.创建函数式组件(函数首字母需要大写)
function Demo() {
return <h2>我是用函数定义的组件(适用于简单组件的定义)</h2>;
}
//渲染组件到页面
ReactDOM.render(<Demo />, document.querySelector("#app"));
这里需要注意的是,渲染组件的时候,不能直接写函数名,需要以组件标签的形式<Demo /> 填写
以上代码经过 babel 编译后,Demo 下的 this 指向的就是 undefined 了,因为 babel 自动开启了严格模式
执行了 ReactDOM.render 之后,发生了以下事情:
- React 解析组件标签,找到了对应的组件
- 发现组件是使用函数定义的,随后调用该函数,将返回的虚拟 DOM 转为真实 DOM,随后呈现在页面中
类式组件#
创建一个类式组件:
//创建类式组件
class MyComponent extends React.Component {
render() {
console.log("render中的this", this);
return <h2>我是用类定义的组件【适用于复杂组件的定义】</h2>;
}
}
//2.渲染组件到页面
ReactDOM.render(<MyComponent />, document.getElementById("app"));
执行了 ReactDOM.render () 之后,发生了什么?
- react 解析组件标签,找到了 MyComponent 组件
- 发现组件是使用类定义的,随后 new 出来该类的实例,并通过该实例调用到原型上的方法
- 讲 render 返回的虚拟 DOM 转换为真实 DOM,随后呈现在页面中。
关于 render 中的 this:
- render 是放在 MyComponent 的原型对象上供实例使用
- render 中的 this 是谁?是:MyComponent 组件的实例对象
组件实例对象里面有三个比较常用的属性:
context
props
refs
state
下面会一一介绍以上属性
组件实例的三大核心属性#
state#
state 是组件对象最终要的属性,值是对象(可以包含多个 key-value 的组合)
组件被称为 "状态机",通过更新组件的 state 来更新对应的页面显示(重新渲染组件)
不过需要注意:
- 组件中 render 方法中的 this 为组件实例对象
- 组件自定义方法中 this 为 undefined 的解决方法:
- 通过函数对象的 bind () 来指定 this 的指向
- 使用箭头函数忽略当前层次的 this
- 状态数据不能直接修改或更新
下面展示了一个简单的 state 用法的例子:
// jsx代码
class Weather extends React.Component {
//传递props
constructor(props) {
super(props);
//初始化状态
this.state = {
isHot: false,
wind: "大风",
};
//使用bind也可以更改this指向,直接挂载函数到实例上,但是这样有点费内存(大量new对象的情况下)
this.demo = this.demo.bind(this);
}
render() {
return (
<h1 onClick={this.demo}>
今天天气{this.state.isHot ? "很炎热" : "不炎热"}
</h1>
);
}
//使用箭头函数,这样this指向才正常,因为作为onclick的回调,加上严格模式,所以才会丢失this
// demo = () => {
// console.log(this);
// // 这么改没有用
// this.state.isHot = true;
// console.log("我被点击了");
// };
demo(){
console.log(this);
// 直接赋值是无效的,需要使用setState方法(和Flutter类似,setState挂载在React.Componentd的原型对象上
// this.state.isHot = true;
//使用setState更新DOM(对象作为参数,参数会合并到实例上的state上)
this.setState({
isHot:!this.state.isHot
})
console.log("我被点击了");
};
}
ReactDOM.render(<Weather />, document.querySelector("#app"));
以上简单的实现了一个状态切换的 demo,我们遇到了 this 指向的问题,this 指向可以使用 bind 方法更换指向,并在实例上挂载上修复过后的方法,但是这样做的话会有一点问题:
- 每次添加新方法的时候都需要在构造函数中 bind 一次,非常不方便
- 使用 bind 也可以更改 this 指向,直接挂载函数到实例上,很消耗内存
所以我们综合一下上面的错误,就有了 state 的标准写法:
class Weather extends React.Component {
constructor(props) {
super(props);
}
state = {
isHot: false,
wind: "大风",
};
demo = () => {
/*
this.setState({
isHot: !this.state.isHot,
});
*/
//箭头函数写法
this.setState((oldState) => {
return {
isHot: !oldState.isHot,
};
});
};
render() {
return (
<h1 onClick={this.demo}>
今天天气{this.state.isHot ? "很炎热" : "不炎热"}
</h1>
);
}
}
ReactDOM.render(<Weather />, document.querySelector("#app"));
props#
在 Vue 中,props 是定义在组件上的类似参数,用来传值 / 父子组件通信的一系列属性,在 react 中也是一样的,不过稍有区别
props 是每个组件对象都会有的属性,组件标签的所有属性都保存在 props 中
以下是 props 传值的例子:
class Person extends React.Component {
render() {
return (
<ul>
<li>姓名:{this.props.name}</li>
<li>性别:女</li>
<li>年龄:{this.props.age}</li>
</ul>
);
}
}
//渲染
ReactDOM.render(
<Person name="kano" age="20" />,
document.getElementById("app")
);
注意,在 react 中 props 是只读的,这一点和 vue 是一样的
此外,props 传值的方式有很多种,你可以使用{value}的显示作为 props 参数,也可以直接使用 babel+jsx 支持的对象扩展运算符拆开对象(浅拷贝)作为传入的 props:
let kano = {
name: "kanokano",
age: 18,
};
//注意,这不是解构,也不是展开,这是对象扩展运算,只能在component标签中使用
ReactDOM.render(<Person {...kano} />, document.getElementById("app"));
对 props 进行限制
有时候我们需要限制 props 的传入类型,以保证传入的结果的类型正确
此时我们可以使用 prop-types 包:
npm i prop-types --save
使用方法
class Person extends React.Component {
render() {
return (
<ul>
<li>姓名:{this.props.name}</li>
<li>性别:{this.props.sex}</li>
<li>年龄:{this.props.age}</li>
</ul>
);
}
//必须是静态属性
static propTypes = {
// 使用前记得导包
name: PropTypes.string.isRequired,
age: PropTypes.number.isRequired,
speak: PropTypes.func, //函数类型的写法
};
static defaultProps = {
sex: "男",
};
}
let kano = {
name: "kanokano",
age: 18,
// sex: "女",
};
ReactDOM.render(<Person {...kano} />, document.getElementById("app"));
在函数式组件中使用 props
React 中的函数式组件其实有一个默认的参数 props,我们可以直接使用
//创建组件
function Person(props) {
console.log(props);
return (
<ul>
<li>姓名:{props.name}</li>
<li>性别:{props.sex}</li>
<li>年龄:{props.age}</li>
</ul>
);
}
//给属性加上限制
Person.propTypes = {
// 使用前记得导包
name: PropTypes.string.isRequired,
age: PropTypes.number.isRequired,
speak: PropTypes.func, //函数类型的写法
};
//不传入参数的默认值
Person.defaultProps = {
sex: "男",
};
let kano = {
name: "kanokano",
age: 18,
// sex: "女",
};
ReactDOM.render(<Person {...kano} />, document.getElementById("app"));
refs#
React 的 refs 其实和 Vue 的 $refs 是一样的,不过高版本的 React 好像优化了 refs 这一特性,转换为和 vue3 差不多的 ref 写法使用 ref 操作 DOM – React
让我们一起来看看常见的 ref 和 refs 的使用方式:
字符串形式的 ref (已弃用)#
class Demo extends React.Component {
//展示左侧输入框的数据
showData = () => {
console.log(this.refs["input1"]);
alert(this.refs["input1"].value);
};
//展示右侧输入框的数据
showData1 = () => {
alert(this.refs["input2"].value);
};
render() {
// ref(之后的版本已经弃用)
return (
<div>
<input ref="input1" type="text" placeholder="点击按钮提示数据" />
<button onClick={this.showData}>点我提示左侧的数据</button>
<p>
<input
ref="input2"
onBlur={this.showData1}
type="text"
placeholder="失去焦点提示数据"
/>
</p>
</div>
);
}
}
ReactDOM.render(<Demo />, document.querySelector("#app"));
内联函数形式的 ref#
class Demo extends React.Component {
//展示左侧输入框的数据(ref回调已经将节点挂载在实例上了,无需refs)
showData = () => {
console.log(this["input1"]);
alert(this["input1"].value);
};
render() {
return (
<div>
<input
ref={ el => this.input1 = el }
type="text"
placeholder="点击按钮提示数据"
/>
</div>
);
}
}
注意,ref 回调是以内联函数的方式定义的话,在更新过程中这个函数会被执行两次,第一次传入的参数是 null,第二次才会传入参数 DOM 元素,因为每次渲染的时候都会创建一个新的函数实例(毕竟是匿名函数),React 会清空旧的 ref 设置新的 ref
可以通过把回调放在 class 里面就可以解决两次触发回调的问题
不过这个问题是无关紧要的,强迫症可以试试下面的方法
class Demo extends React.Component {
state = { isHot: true };
show = () => {
const { input1 } = this;
alert(input1.value);
};
changeWeather = () => {
//更新的时候会触发两次ref回调
// @ null
// @ <input type="text" placeholder="输入数据">
const { isHot } = this.state;
this.setState({ isHot: !isHot });
};
saveDOM = (el) => {
this.input1 = el;
console.log("@", el);
};
render() {
return (
<div>
<p>今天天气很{this.state.isHot ? "炎热" : "凉爽"}</p>
{/*把回调放在class里面就可以解决两次触发回调的问题*/}
<input ref={this.saveDOM} type="text" placeholder="输入数据" />
<button onClick={this.show}>点我提示数据</button>
<button onClick={this.changeWeather}>点我切换天气</button>
</div>
);
}
}
使用 createRef (推荐)#
除了前面的方法以外,我们还可以使用 createRef 来绑定和操作 DOM
调用 createRef 后可以返回一个容器,可以存储被 ref 所标识的节点 (一个属性只能绑定一个节点)
class Demo extends React.Component {
// 调用createRef后可以返回一个容器,可以存储被ref所标识的节点(一个属性只能存一个节点)
myRef = React.createRef();
myRef1 = React.createRef();
show = () => {
const { myRef } = this;
console.log(myRef.current);
alert(myRef.current.value);
};
show1 = () => {
const { myRef1 } = this;
console.log(myRef1.current);
alert(myRef.current.value);
};
render() {
return (
<div>
<input ref={this.myRef} type="text" />
<input ref={this.myRef1} onBlur=(this.show1) type="text" />
<button onClick={this.show}>点我提示数据</button>
</div>
);
}
}
事件处理#
前面我们已经知道可以通过 onXxx 属性指定事件处理函数 (注意命名规则)
(React 使用的是自定义(合成)事件,而不是使用的原生 DOM 事件(为了更好的兼容性))
React 中的事件绑定和 Vue 一样,也会自动给事件处理函数传入一个 event 参数
注意: React 中的事件是通过事件委托的方式处理的(委托给组件最外层的元素
class Demo extends React.Component {
//自动传入事件e
show2 = (e) => {
e.target.value = "blur了哦"
console.log(e.target);
};
render() {
return (
<div>
<input onBlur={this.show2} type="text" />
</div>
);
}
}
受控组件与非受控组件#
受控组件与非受控组件的区别:
- 受控组件会维护 state 用于保存 dom 的状态和数据,使用的时候直接从 state 内取即可,非受控组件则无 state 保存状态
- 受控组件可以轻松实现类似 Vue 的双向数据绑定,非受控组件则难以实现
非受控组件:
class Login extends React.Component {
handleSubmit = (e) => {
//这里的e是React重写的表单事件提交对象
e.preventDefault()
console.log(e.currentTarget);
alert(`用户名:${this.username.value}密码:${this.password.value}`);
};
render() {
return (
<form action="https://kanokano.cn" onSubmit={this.handleSubmit}>
用户名:
<input ref={(e) => (this.username = e)} type="text" />
密码:
<input ref={(e) => (this.password = e)} type="password" />
<input type="submit" value="提交" />
</form>
);
}
}
受控组件:
class Login extends React.Component {
state = {
username: "",
password: "",
};
saveUsername = (e) => {
this.setState({
username: e.target.value,
});
};
savePassword = (e) => {
this.setState({
password: e.target.value,
});
};
handleSubmit = (e) => {
//这里的e是React重写的表单事件提交对象
e.preventDefault();
console.log(e.currentTarget);
alert(`用户名:${this.state.username}密码:${this.state.password}`);
};
render() {
return (
<form onSubmit={this.handleSubmit}>
用户名:
<input type="text" onChange={this.saveUsername} />
密码:
<input type="password" onChange={this.savePassword} />
<input type="submit" value="提交" />
</form>
);
}
}
当然,上面的受控组件的例子还可以进一步优化(函数柯里化),以应对需要绑定大量节点的情况
...
//保存表单数据到状态中
saveFromData = (prop) => {
//函数柯里化
return (e) => {
console.log(e.target.value);
this.setState({
// 用中括号表示字符串属性名
[prop]: e.target.value,
});
};
};
render() {
return (
<form onSubmit={this.handleSubmit}>
用户名:
<input type="text" onChange={this.saveFromData("username")} />
密码:
<input type="password" onChange={this.saveFromData("password")} />
<input type="submit" value="提交" />
</form>
);
}
...
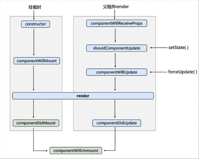
组件的生命周期 (旧)#
和 vue 一样,React 中组件也有生命周期的概念,其生命周期大概分下面三个阶段
-
初始化阶段:由
ReactDOM.render()触发 -- 初次渲染constructor()componentWillMount()render()componentDidMount()
-
更新阶段:由组件内部
this.setState()或父组件 render 触发shouldComponentUpdate()componentWillUpdate()render()componentDidUpdate()
-
卸载组件:由
ReactDOM.unmountComponentAtNode()触发componentWillUnmount()

代码演示:
下面的
componentWillReceiveProps需要特别注意:页面打开时组件第一次接收到的 props 不会触发此钩子
//父组件
class B extends React.Component {
state = { name: "kano" };
change = () => {
this.setState({
name: "kanokano",
});
};
render() {
return (
<div>
<div>B</div>
<button onClick={this.change}>换车</button>
<Count Bname={this.state.name} />
</div>
);
}
}
//创建组件(子组件
class Count extends React.Component {
constructor(props) {
console.log("Count-constructor");
super(props);
// 初始化状态
this.state = { count: 0 };
}
//按钮回调
add = () => {
const { count } = this.state;
this.setState({ count: count + 1 });
};
//卸载按钮的回调
unmount = () => {
ReactDOM.unmountComponentAtNode(document.getElementById("app"));
};
//B将要接收到props(第一次接收到的props不会调用此钩子)
componentWillReceiveProps() {
console.log("B--componentWillReceiveProps");
}
//强制更新按钮的回调(不更改状态也能更新组件)
force = () => {
//强制更新不管shouldComponentUpdate的返回值,都可以重新强制更新
this.forceUpdate();
};
//组件将要挂载的钩子
componentWillMount() {
console.log("Count-componentWillMount");
}
//挂载完毕
componentDidMount() {
console.log("Count-componentDidMount");
}
//组件将要卸载的钩子
componentWillUnmount() {
console.log("Count-componentWillUnmount");
}
//组件是否需要更新,会返回true(执行更新)或者false(不执行更新)
shouldComponentUpdate() {
console.log("Count-shouldComponentUpdate");
return true;
}
//组件将要更新的钩子
componentWillUpdate() {
console.log("Count-componentWillUpdate");
}
//组件更新完毕的钩子,接受两个参数,一个是更新之前的props,一个是更新之前的state
componentDidUpdate(prevProps, prevState) {
console.log(prevProps, prevState);
}
render() {
console.log("Count-render");
const { count } = this.state;
return (
<div>
<h2>当前求和为{count}</h2>
<h2>父组件的值:{this.props.Bname}</h2>
<button onClick={this.unmount}>BOOM</button>
<button onClick={this.force}>
强制更新,不更改状态中的任何数据
</button>
<button onClick={this.add}>点我+1S</button>
</div>
);
}
}
//渲染组件
ReactDOM.render(<B />, document.getElementById("app"));
组件的生命周期 (新)#
- 初始化阶段:由
ReactDOM.render()触发 -- 初次渲染constructor()getDerivedStateFromProps()render()componentDidMount()
- 更新阶段:由组件内部
this.setState()或父组件 render 触发getDerivedStateFromProps()shouldComponentUpdate()render()getSnapshotBeforeUpdate()componentDidUpdate()
- 卸载组件:由
ReactDOM.unmountComponentAtNode()触发componentWillUnmount()
新版本的 React 组件中增加了
getDerivedStateFromProps和getSnapshotBeforeUpdate两个新钩子,
边缘化了componentWillReceiveProps、componentWillMount和componentWillUpdate三个钩子,原因是这三个钩子意义不大,但却经常被开发人员滥用,所以 React 开发团队准备边缘化并在未来弃用这三个钩子。
如果实在是想再新版本使用这三个钩子的话,请在前面加上UNSAFE_前缀。

getDerivedStateFromProps#
这是新版本 React 增加的一个预处理钩子,可以将组件传入的 props 进行返回,用作为 state 属性
这个钩子还有一个 state 参数,表示当前实例组件中现有的 state
getDerivedStateFromProps 可以返回 null 或者一个对象
- 当返回值为 null 的时候代表钩子什么也不做,继续执行生命周期
- 当返回值为一个对象的时候,返回的对象将作为之后的生命周期中的 state 属性使用
下面的代码可以将组件传入的 props 用作为 state
表示 state 的值在任何时候都取决于 props (可以使用,但没有必要,因为这个操作在构造器里就可以实现)
static getDerivedStateFromProps(props) {
return props;
}
...
ReactDOM.render(<B />, document.getElementById("app"));
下面的代码可以控制 count 的值在 0-5 以内
static getDerivedStateFromProps(props, state) {
console.log("getDerivedStateFromProps");
if (state.count > 5 && state.count < 0) {
return { count: 0 };
}
return null;
}
getSnapshotBeforeUpdate#
这个钩子在组件更新(render)之前执行,通常我们可以在里面做一些操作,比如获取更新之前的元素的滚动位置等,且这个钩子必须返回一个值(只要不是 undefined)
//在更新之前获取之前的快照(需配合componentDidUpdate一起使用)
getSnapshotBeforeUpdate() {
console.log("getSnapshotBeforeUpdate");
return "snapshotkanokano";
}
//组件更新完毕的钩子,接受两个参数,一个是更新之前的props,一个是更新之前的state
//还有一个是snapshot的值
componentDidUpdate(prevProps, prevState,snapshotValue) {
console.log(prevProps, prevState,snapshotValue);
}
下面的例子模拟了一个新闻列表,并且在列表的最上层不断地更新元素
实现的功能:更新列表的同时不影响用户的滚动和预览体验。
原理:滚动的高度随着项目的个数增加而变大
公式:滚动的位置 = 现在的 list 高度减去之前的高度
class NewList extends React.Component {
state = { newsArr: [] };
componentDidMount() {
setInterval(() => {
//获取原状态
const { newsArr } = this.state;
//模拟一条news
const news = "新闻" + (newsArr.length + 1);
//update
this.setState({ newsArr: [news, ...newsArr] });
}, 500);
}
getSnapshotBeforeUpdate() {
//拿一下内容区的高度
return this.refs.list.scrollHeight;
}
componentDidUpdate(prevProps, prevState, snapshot) {
//滚动的高度随着项目的个数增加而变高,这样就可以让滚动页面“固定”起来了
//滚动的位置=现在的list高度减去之前的高度
this.refs.list.scrollTop += this.refs.list.scrollHeight - snapshot;
console.log(snapshot);
}
render() {
return (
<div className="list" ref="list">
{this.state.newsArr.map((item, index) => (
<div className="news" key={index}>
{item}
</div>
))}
</div>
);
}
}
效果:

第二章 React 工程化开发#
React 脚手架#
脚手架顾名思义,就是用来帮助程序员快速创建一个基于 xx 库的模板项目的工具
一个脚手架包含了:
- 所有需要的配置(语法检查、jsx 编译、devServer 等)
- 所需的依赖
- 一个示例 DEMO
React 和 Vue 一样,也有相关的脚手架工具,叫做 create-react-app
安装方法:
npm i create-react-app -g && create-react-app myapp
以上的安装方法不太推荐,这里推荐使用 npx 快速创建 react 实例的方法:
npx create-react-app myapp
启动项目:
npm start
初始化后的目录树如下:
│ .gitignore -- git的忽略文件
│ package-lock.json -- 固定版本号后的npm包描述文件
│ package.json -- npm包描述文件
│ README.md
│
├─public --存放静态资源的目录
│ favicon.ico --站点图标
│ index.html --主页
│ logo192.png
│ logo512.png
│ manifest.json --app的配置文件(通过浏览器添加到桌面上的图标的信息 https://developers.google.com/web/fundamentals/web-app-manifest/)
│ robots.txt --控制搜索引擎爬虫规则
│
└─src
App.css --App组件样式
App.js --App组件的js文件
App.test.js --单元测试用
index.css --全局样式
index.js --入口文件
logo.svg
reportWebVitals.js --页面性能测试用
setupTests.js --应用整体测试用
以上是 React 默认生成的 Demo,但在初期学习中,为了简化,我们使用的目录结构通常是下面这样的:
│ .gitignore
│ package-lock.json
│ package.json
│ README.md
│
├─public --存放静态资源的目录
│ favicon.ico --站点图标
│ index.html --主页
│
└─src
│ App.jsx
│ index.js
│
└─components
└─Hello
index.jsx
index.module.css
在 React 里,组件通常是用 jsx 为扩展名命名,位于
components/组件名/index.jsx中
样式文件和组件文件放在同一个目录,但是以 module.css 为扩展名,这样可以在 import 的时候模块化 css (less),就可以变量名.css属性的形式来使用 css (less) 类
下面展示了一个 Hello 组件的写法:
import React, { Component } from "react";
//把css文件改成module.css文件就可以避免样式冲突的问题
import hello from "./index.module.css";
export class Hello extends Component {
render() {
return (
<div>
<h4 className={hello.title}>Hello React</h4>
</div>
);
}
}
App 组件的写法
import { Hello } from "./components/Hello";
//App组件一般用函数式就可以了
function App() {
return (
<div>
<p>我是App组件</p>
<Hello />
</div>
);
}
export default App;
入口文件 (index.js) 的写法
import React from "react";
import ReactDOM from "react-dom/client";
import App from "./App";
const root = ReactDOM.createRoot(document.getElementById("root"));
root.render(<App />);
index.html 的写法
<!DOCTYPE html>
<html lang="en">
<head>
<meta charset="utf-8" />
<link rel="icon" href="%PUBLIC_URL%/favicon.ico" />
<meta name="viewport" content="width=device-width, initial-scale=1" />
<meta name="theme-color" content="#000000" />
<meta
name="description"
content="Web site created using create-react-app"
/>
<title>React App</title>
</head>
<body>
<div id="root"></div>
</body>
</html>
注:%PUBLIC_URL%是process.env中的属性,react 脚手架可以读到当前项目的 publicdir 路径,之后由react-scripts读取到并替换为 publicdir
组件化编码流程#
一个完整的组件化编码大致分为这几点:
- 拆分组件:拆分界面,抽取组件
- 实现静态组件:使用组件实现静态页面效果
- 实现动态组件
- 动态显示初始化数据
- 数据类型
- 数据名称
- 数据保存位置
- 交互 (从侦听数据开始)
- 动态显示初始化数据
组件化编码之 ToDoList 案例#
案例下载:https://kanokano.cn/wp-content/uploads/2023/05/ToDoList.zip

第三章 使用 React 发送 AJAX 请求#
React 和 Vue 一样,不会内置发送 ajax 请求的代码,需要自行构建或者使用第三方库 (fetch 或者 axios)
使用 axios#
在 react 中使用 axios 和在 Vue 中没有太大的区别,首先都需要安装 axios:
npm i axios --save
示例代码:
import React, { Component } from "react";
import axios from "axios";
class App extends Component {
getStudentData = () => {
axios.get("http://localhost:3000/v1/students").then(
(response) => {
console.log("data:", response.data);
},
(error) => {
console.log("err:", error);
}
);
};
getCarData = () => {
axios.get("http://localhost:3000/v2/cars").then(
(response) => {
console.log("data:", response.data);
},
(error) => {
console.log("err:", error);
}
);
};
render() {
return (
<div>
<button onClick={this.getStudentData}>点我获取学生数据</button>
<button onClick={this.getCarData}>点我获取汽车数据</button>
</div>
);
}
}
export default App;
配置代理服务器#
配置代理服务器的目的是为了解决浏览器的跨域请求问题
配置方法:** 直接在 src 目录下新建setupProxy.js** 文件:
const { createProxyMiddleware } = require("http-proxy-middleware");
//创建代理中间件
module.exports = (app) => {
//可以配置多个代理服务器
app.use(
createProxyMiddleware("/v1", {
target: "http://localhost:5000",
changeOrigin: true,
pathRewrite: { "^/v1": "" },
})
);
app.use(
createProxyMiddleware("/v2", {
target: "http://localhost:5001",
changeOrigin: true,
pathRewrite: { "^/v2": "" },
})
);
};
还有一个简单的方法,适用于配置单个代理服务器:
在 package.json 中追加以下配置
"proxy":"http://xxxxx:xxx"
这个方法有点就是配置简单,前端没有的请求统统走 proxy
缺点就是不能配置多个代理,而且如果前端有的请求,不能手动指定请求到后端,不便于管理和控制
使用 Pubsub 优化现有代码#
通过前面的实例我们可以发现,每当组件之间需要传递参数,特别是兄弟组件之间需要传递参数的时候,通常只能借助父组件作为传值的中间节点,这样其实不是很优雅,也会增加不必要的代码量,所以我们可以利用设计模式中的发布订阅模式来解决这个问题。
PubSub 这个插件刚好就是利用了发布订阅模式,我们可以直接安装使用:
npm i pubsub-js --save
使用 Pubsub#
订阅与取消订阅:
import PubSub from "pubsub-js";
...
componentDidMount() {
this.token = PubSub.subscribe("onSearch", (msg, data) => {
this.setState({
list: data,
});
});
this.token1 = PubSub.subscribe("toggleLoading", (msg, flag) => {
this.setState({ loading: flag });
});
}
//销毁组件之前记得取消订阅
componentWillUnmount(){
PubSub.unsubscribe(this.token)
PubSub.unsubscribe(this.token1)
}
...
发布:
import PubSub from "pubsub-js";
search = async () => {
//连续解构
const {
current: { value },
} = this.keyWord;
//发送请求
try {
PubSub.publish("toggleLoading", true);
const res = await axios.get(
`https://api.github.com/search/users?q=${value}`
);
const list = res.data.items || [];
//更新数据
PubSub.publish("toggleLoading", false);
PubSub.publish("onSearch", list);
} catch (err) {
console.log(err.message);
PubSub.publish("toggleLoading", false);
}
};
使用 fetch#
fetch 作为一个新 ajax 的解决方案,自然也有他自己的优点,比如原生支持 promise,符合关注分离的原则
直接上最简单的案例:
try {
const res = await fetch(`https://api.github.com/search/users?q=${value}`);
if (res.status === 200) {
const list = (await res.json()).items || [];
}
} catch (err) {
console.log(err.message);
}
可以看到,使用原生的 fetch 也可以和 axios 之类的二次封装 xhr 一样优雅,我的评价是建议多用,都 3202 年了,兼容性都不是问题(
第四章 React 路由#
由于现在前端开发的大多都是单页面应用(SPA),自然就会用到路由。
路由分为 hash 实现和 history 实现,hash 的兼容性更高,但不优雅,history 更现代友好...
关于路由的概念这里就不过多阐述了,直接上正题
使用 react-router5#
注意,这里使用的是老版本的 react-router (v5)
安装:
npm i react-router-dom@5
使用 router:
index.js
....
//引入router
import { BrowserRouter } from "react-router-dom";
const root = ReactDOM.createRoot(document.getElementById("root"));
//直接对整个App包裹BroserRouter或者HashRouter
root.render(
<BrowserRouter>
<App />
</BrowserRouter>
);
....
App.jsx
import React, { Component } from "react";
import { Link, Route } from "react-router-dom";
import Home from "./components/Home";
import About from "./components/About";
class App extends Component {
render() {
return (
...
{/* React中的切换链接方式 */}
<Link to="/about" className="list-group-item active">
About
</Link>
<Link to="/home" className="list-group-item ">
Home
</Link>
<div>
{/*当然,component内可以单独引入一个组件,这里为了方便,就用函数组件代替了*/}
<Route path="/about" component={()=><h2>About</h2>} />
<Route path="/home" component={()=><h2>Home</h2>} />
</div>
...
);
}
}
export default App;
上面的 link 在切换的时候不会切换高亮状态,所以我们可以换成 NavLink (别忘记 import):
{/* 使用NavLink 点击谁就会加上activeClassName内指定的类名*/}
<NavLink activeClassName="active" to="/about" className="list-group-item">
About
</NavLink>
<NavLink activeClassName="active" to="/home" className="list-group-item ">
Home
</NavLink>
看完了上面的例子,可以分析出路由的基本使用大致可以包括这四步:
- 先进行界面分区布局
- a 标签改为 Link 标签
- 在指定区域使用 Route 标签,并进行路由匹配
- 在根组件外侧包裹
<BrowserRouter />或者<HashRouter />
当然,上面的例子并没有进行组件细分,一般情况下,我们需要将静态组件拆分到 src/components 文件夹下,路由组件放在 src/pages 文件夹下
注意,路由组件在渲染的时候,内部会得到几个 props 传递的参数,分别如下:
{
history: {
action: "PUSH",
block: ƒ block(prompt),
createHref: ƒ createHref(location),
go: ƒ go(n),
goBack: ƒ goBack(),
goForward: ƒ goForward(),
length: 45,
listen: ƒ listen(listener),
location: {
pathname: '/home',
search: '',
hash: '',
state: undefined,
key: 'faavc8'
}
push: ƒ push(path, state)
replace: ƒ replace(path, state)
}
location: {
hash: ""
key: "faavc8"
pathname: "/home"
search: ""
state: undefined
}
match: {
path: '/home',
url: '/home',
isExact: true,
params: {…}
}
staticContext: undefined
}
先别急,这里面的参数含义将会在后面通过例子逐一分析。
二次封装 NavLink#
上面我们使用了 NavLink 组件,我们会发现每次传递的参数个数还是比较多的,这该怎么优化呢?
<NavLink activeClassName="active" to="/home" className="list-group-item ">
Home
</NavLink>
答案是二次封装它!
MyNavLink.jsx
import React, { Component } from "react";
import { NavLink } from "react-router-dom";
class MyNavLink extends Component {
render() {
//props的children可以拿到传过来的标签体内容
const { to, children } = this.props;
console.log(this.props);
return (
<NavLink
activeClassName="active"
to={to}
// 也可以直接展开(children也可以写在标签属性内)
//{...this.props}
className="list-group-item "
>
{children}
</NavLink>
);
}
}
export default MyNavLink;
App.jsx
{/* 封装NavLink */}
<MyNavLink to="/about">About</MyNavLink>
<MyNavLink to="/home">Home</MyNavLink>
上面使用到了一个之前没有提到的 props 属性:children
children 就是组件在标签之间传入的值,上面传入的是字符 About 和 Home,所以 children 里就是 About、Home
如果传入的是组件,那么 children 内就是一个组件。
总之就是标签之间传入的是什么,children 内装的就是什么
children 属性可以写在标签体内作为属性,也可以放在标签之间
Switch 组件#
正常情况下,一个路径对应一个组件。
有时候我们会写很多路由组件,组件解析的时候会从上往下逐次解析,如果遇到同路径路由会怎么样呢
下面的三个路由参杂了同路径的路由,进入/home路径时候,两个组件都会被解析到:
<Route path="/about" component={About} />
<Route path="/home" component={Home} />
<Route path="/home" component={()=><p>FAKE</p>} />
这时候我们可以引入 Switch 组件。import {Switch} from 'react-router-dom'
加上了 Switch 组件之后,同路径路由只会匹配从上往下最近的一个(Home),多余的不会进行匹配:
<Switch>
<Route path="/about" component={About} />
<Route path="/home" component={Home} />
<Route path="/home" component={()=><p>FAKE</p>} />
</Switch>
Switch 可以保证路由的组件单一性
路由的模糊匹配#
默认情况下路由默认会进行前缀模糊匹配:
{/* 封装NavLink */}
<MyNavLink to="/about">About</MyNavLink>
{/*可以跳转到home路由*/}
<MyNavLink to="/home/home1">Home</MyNavLink>
<Switch>
<Route path="/about" component={About} />
<Route path="/home" component={Home} />
</Switch>
开启了严格模式之后的路由将会进行严格匹配:
{/* 封装NavLink */}
<MyNavLink to="/about">About</MyNavLink>
{/*开启了严格模式后无法跳转到home路由了*/}
<MyNavLink to="/home/home1">Home</MyNavLink>
<Switch>
{/*开启了严格模式*/}
<Route exact path="/about" component={About} />
<Route exact path="/home" component={Home} />
</Switch>
注意:一般情况下不需要开启路由的严格匹配,尤其是路径后面还跟随 query 参数的时候
而且严格匹配开启了还会导致无法继续匹配二级路由
Redirect 的使用#
一般情况下,如果用户请求了不存在的路由,React 将什么也不会匹配,显示空白页面,这样并不优雅,这时候可以使用 Redirect 组件
redirect 组件一般写在所有路由注册的最下方,当所有路由都无法匹配的时候,就会跳转到 Redirect 指定的路由
具体写法 (记得 import):
<Switch>
<Route exact path="/about" component={About} />
<Route exact path="/home" component={Home} />
{/* 啥也没有默认去home */}
<Redirect to="/home" />
</Switch>
嵌套路由#
在 React 中,嵌套路由做法是比较简单的,只需要区分好父子组件的关系,然后注意以下两点:
- 注册子路由时写上父路由的 path 值
- 路由的匹配是按照注册路由的顺序进行的
- 以上的路由路径写法确实比较冗余,所以在后面的 v6 版本之后进行了改进,详细后面的章节会讲到
话不多说,直接上案例:
父路由如下设置:
/src/pages/Home/index.jsx
import React, { Component } from "react";
import { Route, Switch } from "react-router-dom";
import MyNavLink from "../../components/MyNavLink";
import Message from "./Message";
import News from "./News";
class Home extends Component {
render() {
console.log("Home渲染的props:", this.props);
return (
<div>
<h3>我是Home内容</h3>
<ul className="nav nav-tabs">
<li>
{/* 二级路由的写法 */}
<MyNavLink to="/home/news" className="list-group-item active">
News
</MyNavLink>
</li>
<li>
<MyNavLink to="/home/message" className="list-group-item">
Message
</MyNavLink>
</li>
</ul>
{/* 注册路由 */}
<Switch>
<Route path="/home/news" component={News}></Route>
<Route path="/home/message" component={Message}></Route>
</Switch>
</div>
);
}
}
export default Home;
子路由的设置 (这里只展示 Message 组件,News 组件同理):
/src/pages/Home/Message/index.jsx
import React, { Component } from "react";
class Message extends Component {
render() {
return (
<div>
<ul>
<li>
<a href="/">message001</a>
</li>
<li>
<a href="/">message002</a>
</li>
<li>
<a href="/">message003</a>
</li>
</ul>
</div>
);
}
}
export default Message;
向路由组件传递参数#
向路由组件传递 params 参数#
路由传递 params 参数其实很简单,只需要在注册路由时加上占位符
:xxx即可,下面是详细步骤
- 首先在路由链接中携带参数 (
/home/message/detail/${obj.id}/${obj.title}) - 注册路由的时候需要声明参数 (
xxx/:id/:title) - 在目标路由中需要接收参数 (
props.match.params)
示例:
/src/pages/Home/Message/index.jsx
import React, { Component } from "react";
import Detail from "./Detail";
import { Link, Route } from "react-router-dom";
const data = [
{ id: "01", title: "消息1" },
{ id: "02", title: "消息2" },
];
class Message extends Component {
render() {
return (
<div>
<ul>
{data.map((obj) => {
return (
<li key={obj.id}>
{/* 像路由组件传递params参数 */}
<Link to={`/home/message/detail/${obj.id}/${obj.title}`}>
{obj.title}
</Link>
</li>
);
})}
</ul>
<hr />
{/* 声明接受params参数 */}
<Route path="/home/message/detail/:id/:title" component={Detail} />
</div>
);
}
}
export default Message;
/src/pages/Home/Message/Detail/index.jsx
import React, { Component } from "react";
const data = [
{ id: "01", content: "hahaha" },
{ id: "02", content: "kanokano.cn" },
];
class Detail extends Component {
render() {
// 传过来的params
console.log(this.props.match.params);
const { params } = this.props.match;
const content = data.find((item) => {
return item.id === params.id;
});
return (
<ul>
<li>ID:{params.id}</li>
<li>title:{params.title}</li>
<li>content:{content.content}</li>
</ul>
);
}
}
export default Detail;
向路由组件传递 search 参数#
传递 seatch 也就是 query 参数,通常长这样:
http://xxx.com?id=02&title=%E6%B6%88%E6%81%AF2
?后面的字符串就是 search(query)参数
在路由组件之间传递 search 参数很简单,只需要如下操作:
- 在路由链接中携带 search 参数:
to={/home/message/detail/?id=${obj.id}&title=${obj.title}} - 在目标路由组件中使用
props.location.search即可查看传入的 search 字符串 - 在目标路由组件中使用 query-string 插件中的
parse()方法即可转换urlencoded形式的 search 字符串为实体对象
注意,query-string 插件需要手动安装:npm i query-string
具体代码:
源路由组件:
//...
const data = [
{ id: "01", title: "消息1" },
{ id: "02", title: "消息2" },
];
//...
{/* 像路由组件传递search(query)参数 */}
<Link to={`/home/message/detail/?id=${obj.id}&title=${obj.title}`}>
{obj.title}
</Link>
{/* 无需声明search(query)参数 */}
<Route path="/home/message/detail" component={Detail} />
//...
目标路由组件:
//....
//npm i query-string
import qs from "query-string";
render() {
// 传过来的query
console.log("query", this.props.location);
const { search } = this.props.location;
//querystring需要转换成对象
let out = qs.parse(search);
console.log(out);
const content = data.find((item) => {
return item.id === out.id;
});
return (
<ul>
<li>ID:{out.id}</li>
<li>title:{out.title}</li>
<li>content:{content.content}</li>
</ul>
);
}
//.....
向路由组件传递 state 参数#
这种方法不会因为地址栏的改动而变化,信息不容易被随意篡改
源路由组件:
{/* 像路由组件传递state参数 */}
<Link
to={{
pathname: "/home/message/detail/",
state: { id: obj.id, title: obj.title },
}}
>
{obj.title}
</Link>
{/* 无需声明state参数 */}
<Route path="/home/message/detail" component={Detail} />
目标路由组件:
render() {
// 传过来的state
console.log("state", this.props);
//因为state是保存在history里的,所以分享页面后不会保存state
const { id, title } = this.props.location.state || {};
const content =
data.find((item) => {
return item.id === id;
}) || {};
return (
<ul>
<li>ID:{id}</li>
<li>title:{title}</li>
<li>content:{content.content}</li>
</ul>
);
}
** 问题:**state 参数并没有在浏览器地址栏体现,他是怎么做到刷新之后数据的持久保存的呢?
答:因为 state 是由window.history维护的,也就是 BrowserRouter 方式的路由,history 帮我们记录了 state 对象的状态,如果换成 HashRouter 的话,state 就不会保存了,刷新之后就会丢失 state, 但即使使用 BrowserRouter,在更换标签页或者分享后,也会丢失 state 内容。所以 state 更适合于一次性传递数据的场景
replace 和 push#
因为 history 是以栈的形式来存储历史记录的,即默认是 push 模式。
有时我们不想直接回退到之前的历史,我们就可以给对应的 Link 上添加replace属性,这样就可以开启 replace 模式了
<Link replace to="/home/kano/detail" >{obj.title}</Link>
当我们依次进入 home,kano 然后点击链接进入 detail,点击浏览器的后退按钮的时候,这时不会回到 kano 路由,而是直接回到 home 路由中,原因是 replace 模式已经替换掉了当前路径的 history。
以上就是 replace 模式的 link 作用
编程式路由导航#
前面我们使用的是组件维护的路由导航,编程式路由导航就是使用 history 中的方法来实现自定义路由跳转
//定义一个show方法,method可以自定义
show = (method, id, title) => {
//replace跳转(编程式路由导航)
//params
this.props.history[method](`/home/message/detail/${id}/${title}`);
//search
// this.props.history[method](`/home/message/detail/?id=${id}&title=${title}`);
//state
// this.props.history[method]("/home/message/detail/", { id, title });
};
//.....
<Link to={`/home/message/detail/${obj.id}/${obj.title}`}>
{obj.title}
</Link>
<button onClick={() => this.show("push", obj.id, obj.title)}>push查看</button>
<button onClick={() => this.show("replace", obj.id, obj.title)}>replace查看</button>
//.....
{/* 声明接受params参数 */}
<Route path="/home/message/detail/:id/:title" component={Detail} />
{/* 无需声明search(query)参数 */}
{/* <Route path="/home/message/detail" component={Detail} /> */}
{/* 无需声明state参数 */}
{/* <Route path="/home/message/detail" component={Detail} /> */}
<button onClick={()=>this.props.history.goForward()}>前进</button>
<button onClick={()=>this.props.history.goBack()}>后退</button>
<button onClick={()=>this.props.history.go(-2)}>后退2步</button>
上面使用了 history.push 和 replace 方法,可以传递 params,query 和 state 参数,甚至可以使用 history 操作前进和后退
在一般组件中使用 router 内的方法#
我们知道,只有路由组件,也就是 Route 组件导航到的组件的 props 中才有 history 方法,但是如果我们需要在一般组件中使用路由的方法,那应该如何做呢?这时候我们就需要使用 withRouter
import React, { Component } from "react";
// 在一般组件中使用router中的方法,需要引入withRouter
import { withRouter } from "react-router-dom";
class Header extends Component {
render() {
return (
<div className="row">
<div className="col-offset-2 col-8">
<div className="page-header">
<h2>React Router Demo</h2>
<button onClick={() => this.props.history.goForward()}>前进</button>
<button onClick={() => this.props.history.goBack()}>后退</button>
<button onClick={() => this.props.history.go(-2)}>后退2</button>
</div>
</div>
<hr />
</div>
);
}
}
//一般组件加上路由的方法
export default withRouter(Header);
如上,只需要引入 withRouter,然后导出组件的时候,使用 withRouter 包裹组件类,就可以在 props 中使用 history 了
总结:
- withRouter 可以加工一个一般组件,让一般组件具备路由组件所特有的 API
- withRouter 的返回值是一个新组件。
BrowserRouter 和 HashRouter 的区别#
- 底层原理不一样:
- browserRouter 使用的是 H5 的 historyAPI,不兼容 IE9 以下版本(IE 已死)
- hashRouter 使用的是 URL 的哈希值
- url 表现形式不一样
- browserRouter 的路径中没有 #,hashRouter 路径中有#
- 刷新后对路由 state 参数的影响
- browserRouter 没有任何影响,因为 state 保存在 history 对象中
- HashRouter 刷新后会导致 state 参数的丢失
- HashRouter 可以在兼容性遇到问题,或者是路径错误的环境下使用,正常情况 browserRouter 即可
EX 章节:AntDesign#
相对于 Vue 国内生态的 ElementUI 组件库,React 国内也有相对应的组件库 AntDesign
安装#
$ npm install antd --save
$ yarn add antd
使用#
import { Button, Space, DatePicker } from "antd";
//图标
import { WechatFilled, SearchOutlined } from "@ant-design/icons";
const onChange = (date, dateString) => {
console.log(date, dateString);
};
const App = () => (
<Space wrap>
<DatePicker onChange={onChange} />
<WechatFilled spin />
<WechatFilled />
<Button type="primary">Primary Button</Button>
<Button type="primary" icon={<SearchOutlined />} />
<Button>Default Button</Button>
<Button type="dashed">Dashed Button</Button>
<Button type="text">Text Button</Button>
<Button type="link">Link Button</Button>
</Space>
);
export default App;
之后就不详细阐述 AntD 的组件库的使用了,详情只需要点击文档查看即可:https://ant.design/components/
按需加载 (antd 3.x)#
antd 新版本(4.x +)已经默认支持按需加载(基于 ES module 的 tree shaking),无需额外配置,不过如遇到问题,也可以按照下面的方法进行按需加载配置(FROM:Ant Design 3.x)
1. 使用 react-app-rewired#
引入 react-app-rewired 并修改 package.json 里的启动配置。由于新的 react-app-rewired@2.x 版本的关系,你还需要安装 customize-cra。
$ yarn add react-app-rewired customize-cra
/* package.json */
"scripts": {
- "start": "react-scripts start",
+ "start": "react-app-rewired start",
- "build": "react-scripts build",
+ "build": "react-app-rewired build",
- "test": "react-scripts test",
+ "test": "react-app-rewired test",
}
然后在项目根目录创建一个 config-overrides.js 用于修改默认配置。
module.exports = function override(config, env) {
// do stuff with the webpack config...
return config;
};
2. 使用 babel-plugin-import 进行按需引入#
babel-plugin-import 是一个用于按需加载组件代码和样式的 babel 插件(原理),现在我们尝试安装它并修改 config-overrides.js 文件。
$ yarn add babel-plugin-import
+ const { override, fixBabelImports } = require('customize-cra');
- module.exports = function override(config, env) {
- // do stuff with the webpack config...
- return config;
- };
+ module.exports = override(
+ fixBabelImports('import', {
+ libraryName: 'antd',
+ libraryDirectory: 'es',
+ style: 'css',
+ }),
+ );
然后移除前面在 src/App.css 里全量添加的 @import '~antd/dist/antd.css'; 样式代码,并且按下面的格式引入模块。
// src/App.js
import React, { Component } from 'react';
- import Button from 'antd/es/button';
+ import { Button } from 'antd';
import './App.css';
class App extends Component {
render() {
return (
<div className="App">
<Button type="primary">Button</Button>
</div>
);
}
}
export default App;
最后重启 yarn start 访问页面,antd 组件的 js 和 css 代码都会按需加载,你在控制台也不会看到这样的警告信息。关于按需加载的原理和其他方式可以阅读这里。
import DatePicker from 'antd/es/date-picker'; // 加载 JS
import 'antd/es/dte-picker/style/css'; // 加载 CSS
// import 'antd/es/date-picker/style'; // 加载 LESS
自定义主题 (antd 5.x)#
5.x 自定义主题详见:定制主题 - Ant Design5
3.x 自定义主题详见:定制主题 - Ant Design3
第五章 Redux#
Redux 是一个专门用于做状态管理的 JS 库(并不是 React 插件库)
它可以用在 react、angular、vue 等项目中,但常与 react 配合使用(可能试试名字比较契合 x)
作用:集中式管理 react 应用中多个组件共享的状态
什么情况下需要使用到 redux
- 某个组件的状态需要让其他组件随时拿到(也就是共享)
- 一个罪案需要改变另一个组件的状态(通信)
- 总体原则:按照业务需求,也就是按需使用
工作流程#

看上去和 vuex 比较像(State Action Mutation),实际上确实如此,redux 的三个核心对象的解释如下:
- action
- 是动作的对象,包含两个属性
- type:标识属性,值为字符串,唯一,必要属性
- data:数据属性,值类型任意,可选属性
- 示例:
{type:'ADD_STUDENT,data:{name:'tom',age:18}'}
- 是动作的对象,包含两个属性
- reducer
- 用于初始化状态,加工状态
- 加工时根据旧的
state和action,产生新的state的纯函数
- store
- 将 state、action、reducer 联系在一起的对象
- 如何得到此对象?
import {createStore} from 'redux'import reducer from './reducers'const store = createStore(reducer)
- 此对象的功能?
getState(): 得到 statedispatch(action):分发 action,触发 reducer 调用,产生新的 statesubscribe(listener):注册监听,当产生了新的 state 时,自动调用
安装使用#
npn i redux
具体使用方法我们可以通过下面的 redux 求和案例来一一阐述
一个简单的 redux 例子#
Count 组件:components/Count/index.jsx
import React, { Component } from "react";
//store
import store from "../../redux/store";
//actions
import {
createIncrementAction,
createDecrementAction,
createIncrementAsyncAction,
} from "../../redux/count_action";
class Count extends Component {
//加法
increment = () => {
const { value } = this.selectedNumber;
store.dispatch(createIncrementAction(+value));
};
//减法
decrement = () => {
const { value } = this.selectedNumber;
store.dispatch(createDecrementAction(+value));
};
//奇数加
incrementOdd = () => {
const { value } = this.selectedNumber;
store.getState() % 2 !== 0 && store.dispatch(createIncrementAction(+value));
};
//异步加
incrementAsync = () => {
const { value } = this.selectedNumber;
//延迟函数写在Action里更方便管理
store.dispatch(createIncrementAsyncAction(+value, 500));
};
//放到了index.js中统一监测,更方便
// componentDidMount() {
// //检测redux中的状态的变化,只要变化,就调用render
// store.subscribe(() => {
// this.forceUpdate();
// //或者使用setState假更新
// // this.setState({})
// });
// }
render() {
return (
<div>
<h1>当前求和为:{store.getState()}</h1>
<select
ref={(c) => (this.selectedNumber = c)}
style={{ width: 50, textAlign: "center" }}
>
<option value="1">1</option>
<option value="2">2</option>
<option value="3">3</option>
</select>
<button onClick={this.increment} style={{ margin: "0 5px" }}>
+
</button>
<button onClick={this.decrement} style={{ margin: "0 5px" }}>
-
</button>
<button onClick={this.incrementOdd} style={{ margin: "0 5px" }}>
奇数+
</button>
<button onClick={this.incrementAsync} style={{ margin: "0 5px" }}>
sync+
</button>
</div>
);
}
}
export default Count;
在src目录下新建redux文件夹,然后在redux文件夹下新建store.js,count_reducer.js, 分别作为store和reducer
注意:createStore 为过时写法,但可以使用 legacy_createStore 创建 store 对象
store 主文件:store.js
这里需要使用 thunk 中间件,安装方法:
npm i redux-thunk, 原因下面会提到
//过时写法,创建store对象
import { legacy_createStore as createStore, applyMiddleware } from "redux";
import countReducer from "./count_reducer";
//redux-thunk 用于支持异步action
import thunk from "redux-thunk";
//使用store,并且使用thunk中间件
const store = createStore(countReducer, applyMiddleware(thunk));
export default store;
常量标识符文件:src\redux\constant.js
因为 action 的 type 为字符串类型,在编写代码的时候很容易写错,我们可以单独新建一个 js 来管理这些字符串
// 该模块用于定义action对象中type类型的常量值,因为变量自带智能提示,可以防手贱写错
export const INCREMENT = "increment";
export const DECREMENT = "decrement";
reducers:src\redux\reducers\count.js
reducer 就是一个函数,相当于 vuex 的 mutations,接受 preState,action,返回加工后的 state
总的来说,reducer 的职责就是初始化状态,加工状态
注意!!,这里可能会遇到一个坑,如果我们的 initState 保存的是引用类型的数据(比如数组),我们在结合 prevState 时候就需要想办法创建一个新数组来替换掉之前的数组(使用解构,或者创建一个新数组,都可),具体看下面的例子:
// reducer就是一个函数,相当于vuex的mutations
//两个参数,之前的state和动作对象
import { INCREMENT, DECREMENT } from "./constant";
const initState = 0; //初始化状态
export default function countReducer(prevState = initState, action) {
//提取action中的type和data
const { type, data } = action;
console.log(action);
switch (type) {
case INCREMENT:
return prevState + data;
case DECREMENT:
return prevState - data;
default:
return prevState;
}
}
//....
//添加一个状态
const initState = [{ id: "001", name: "tom", age: 18 }];
export default function personReducer(prevState = initState, action) {
const { type, data } = action;
switch (type) {
case ADD_PERSON:
//这里一定要返回一个新的数组,这样才会触发render重绘界面
//render之前触发的是浅比较
return [data, ...prevState];
//以下的做法不会触发页面重绘
//prevState.unshift(data)
//return prevState
default:
return prevState;
}
}
actions:src\redux\actions\count.js
redux 中的 action 分为同步和异步,同步的通常就是一个对象:
{type:xxx,data:data}
异步 action 通常是一个函数,但是原生的 redux 的 dispatch 是无法接受函数作为参数的,所以我们就会使用到一个中间件:redux-thunk
这时候在写action的时候就可以返回一个函数,函数默认会传入被触发组件实例的dispatch方法,方便我们进一步更新state
// 为count组件生成action对象
import { INCREMENT, DECREMENT } from "./constant";
export const createIncrementAction = (data) => ({
type: INCREMENT,
data,
});
export const createDecrementAction = (data) => ({
type: DECREMENT,
data,
});
//异步action
//需要安装 npm i redux-thunk (转换程序) 这样dispatch才能接收异步函数
//这样返回的函数就会加上一个dispatch参数供我们使用
export const createIncrementAsyncAction = (data, time) => (dispatch) => {
setTimeout(() => {
dispatch(createIncrementAction(data));
}, time);
};
以上就是一个简单的使用 redux 管理的求和案例,我们可以看到几个细节:
store.getState()虽然可以取得对应的 state,但是并不具备响应式效果,也就是说使用dispatch方法之后,并不会使页面自动更新,我们可以借助componentDidMount钩子,在里面强制更新页面状态(使用this.setState({})或者this.forceUpdate())- 在
reducer函数中,prevState如果不设初值的话,默认为 undefined - 在
reducer函数第一次初始化的时候action中的type属性默认为@@redux/INIT加上一串随机字符 constant.js模块用于定义 action 对象中 type 类型的常量值,因为导出的变量自带智能提示,可以防手贱写错- 在编写异步 actions 时候,一定要记住,在
store.js中使用applyMiddleware(thunk)作为createStore的第二参数,导入中间件到 redux store 中.
注意,第 1 点的强制更新操作其实有更好的写法,那就是直接写在 index.js 中,基本不会有性能损失,如下
src/index.js
//...import....
import store from "./redux/store";
const root = ReactDOM.createRoot(document.getElementById("root"));
root.render(<App />);
//在这里更新也可以,不会造成性能损失(有diff算法)
store.subscribe(() => {
root.render(<App />);
});
react-redux#
看完了上面的例子,我们可以发现,redux 好像并不是很好用,尤其是使用异步 actions 还需要额外安装插件,很不方便
所以这个小节我们使用一个新的插件:react-redux这个 redux 是专门为 react 而生的,也是由 redux 团队维护
react-redux 的基本要素如下:
- 所有的 UI 组件都应该包裹一个容器组件,他们是父子关系
- 容器组件是真正和 redux 打交道的,里面可以随意使用 redux 的 api
- UI 组件中不能使用任何 redux 的 api
- 容器组件会传给 UI 组件:
- redux 中所保存的状态
- 用于操作状态的方法
- 备注:容器给 UI 传递:状态、操作状态的方法,均通过 props 传递

从上面的概述可以看出,react-redux 就是为 react 优化了写法的 redux,使用了容器组件把 redux 中的方法和 ui 组件隔离开
使用 react-redux#
首先安装:
npm i react-redux
下面我们使用之前用到的 redux 加法案例来演示 react-redux 的基本用法
在src目录下添加containers文件夹,用于存放容器组件,创建 Count 容器组件(src/containers/Count/index.jsx):
大致步骤:
- 引入
react-redux - 引入 UI 组件
- 引入
actions - 编写
mapStateToProps与mapDispatchToProps函数 - 使用
react-redux导出的connect方法,并将mapStateToProps与mapDispatchToProps作为第一阶函数的参数传入,UI 组件作为第二阶函数的参数传入
//引入Count的UI组件
import CountUI from "../../components/Count";
//引入connect用于连接UI组件与redux
import { connect } from "react-redux";
//引入action
import {
createIncrementAction,
createDecrementAction,
createIncrementAsyncAction,
} from "../../redux/actions/count";
//这里写传入CountUI的props(参数默认传入的是state)
function mapStateToProps(state) {
return {
count: state,
};
}
//这里写传入CountUI的方法(参数默认传入的是dispatch)
function mapDispatchToProps(dispatch) {
return {
plus: (number) => {
//通知redux执行加法
dispatch(createIncrementAction(number));
},
dec: (number) => {
//通知redux执行减法
dispatch(createDecrementAction(number));
},
asyncPlus: (number, delay) => {
//通知redux执行异步加法
dispatch(createIncrementAsyncAction(number, delay));
},
};
}
//mapStateToProps是状态映射为props的方法,mapDispatchToProps是dispatch映射为props的方法
//使用connect(mapStateToProps,mapDispatchToProps)(UIcomponent)创建并暴露一个Count的容器组件
export default connect(mapStateToProps, mapDispatchToProps)(CountUI);
//简单理解就是给原先的组件套上了一个redux的壳
//connect还可以进一步作成如下写法:
/*
export default connect(
(state) => ({
count: state,
}),
(dispatch) => ({
plus: (number) => {
//通知redux执行加法
dispatch(createIncrementAction(number));
},
dec: (number) => {
//通知redux执行减法
dispatch(createDecrementAction(number));
},
asyncPlus: (number, delay) => {
//通知redux执行异步加法
dispatch(createIncrementAsyncAction(number, delay));
},
})
)(CountUI);
*/
connect函数是一个高阶函数,也就是返回一个函数的函数。
connect函数接收了两个参数:
- 第一个是
mapStateToProps,它是一个函数,默认会传入一个state参数,顾名思义,就是将reducer生成的state映射到 UI 组件中的props上,返回值为一个对象。 - 第二个是
mapDispatchToProps, 这也是一个函数,默认会传入一个dispatch参数,作用是将方法作为props映射到UI组件上,返回值也是一个对象。
此外,mapDispatchToProps 参数还有更精简的写法,可以直接传入一个对象,value 对应的是 action:
//简写(react-redux自动调用dispatch进行分发
export default connect(
(state) => ({
count: state,
}),
{
plus: createIncrementAction,
dec: createDecrementAction,
asyncPlus: createIncrementAsyncAction,
}
)(CountUI);
connect函数执行后,会返回一个新函数,这时我们需要将 UI 组件作为参数传递到这个新函数中,随后执行,就会生成一个容器组件。
以上就是一个简单的容器组件的写法,当然,光有容器组件还不行,我们还得在 App 中引入容器组件:
在App.jsx中就可以使用 Count 容器组件,并且容器组件可以传入 store 作为参数,这样 redux 与组件就完成了解耦:
import React, { Component } from "react";
//引入的应该是容器组件,而不是UI组件
import Count from "./containers/Count";
//store
import store from "./redux/store";
import { Provider } from "react-redux";
class App extends Component {
render() {
return (
<div>
{/* 使用provider对一个或者多个组件一次性地提供store */}
<Provider store={store}>
<Count />
</Provider>
</div>
);
}
}
export default App;
然后我们就可以在 UI 组件中使用 props 访问到我们刚才映射过来的方法和 state 了:
//components/Count
class Count extends Component {
....
//加法
increment = () => {
const { value } = this.selectedNumber;
this.props.plus(+value);
};
//减法
decrement = () => {
const { value } = this.selectedNumber;
this.props.dec(+value);
};
//奇数加
incrementOdd = () => {
const { value } = this.selectedNumber;
if (this.props.count % 2 !== 0) {
this.props.plus(+value);
}
};
//异步加
incrementAsync = () => {
const { value } = this.selectedNumber;
this.props.asyncPlus(+value, 500);
};
....
}
注意,使用了react-redux后,我们不需要在 index.js 中检测 redux 中状态的改变了,这是因为容器组件已经帮我们自动完成了这个工作:
// import React from "react";
import ReactDOM from "react-dom/client";
import App from "./App";
import "./index.css";
const root = ReactDOM.createRoot(document.getElementById("root"));
root.render(<App />);
//用上了react-redux就不用自己手写检测了
// store.subscribe(() => {
// root.render(<App />);
// });
以上就是 react-redux 的基本使用方法,细心的你可能会发现,我在写 ui 组件与容器组件的时候,是在不同的目录下分别编写的,如果 ui 组件特别多的话,容器组件也会变多,这样文件数目就会成倍增长,不利于后面的代码组织,所以我们在实际开发的时候,会将 ui 组件与容器组件放在同一个 jsx 文件中:
src/containers/Count/index.jsx
import React, { Component } from "react";
//引入connect用于连接UI组件与redux
import { connect } from "react-redux";
//引入action
import {
createIncrementAction,
createDecrementAction,
createIncrementAsyncAction,
} from "../../redux/actions/count";
class Count extends Component {
//.....
}
export default connect(
(state) => ({
count: state,
}),
//简写(react-redux自动调用dispatch进行分发
{
plus: createIncrementAction,
dec: createDecrementAction,
asyncPlus: createIncrementAsyncAction,
}
)(Count);
react-redux 多组件#
通过上面的学习,我们已经基本了解了 react-redux 的基本用法,但对于多组件的情况我们并没有进行演示。
对于多组件而言,我们需要一次性管理多个 action,reducer,这时候就需要进行目录划分,还有状态汇总:
对于一个成熟的工程来说,redux 目录划分是这样的:
-redux
|- - actions
|- - count.js
|- - person.js
|- - reducers
|- - count.js
|- - person.js
|- - constant.js
|- - store.js
对于多个 reducer,我们需要将其汇总成一起,这时候我们就需要借助react-redux中的combineReducers函数:
store.js
import {
legacy_createStore as createStore,
applyMiddleware,
combineReducers,
} from "redux";
import countReducer from "./reducers/count";
import personReducer from "./reducers/person";
//redux-thunk 用于支持异步action
import thunk from "redux-thunk";
//将多个状态存储为状态(汇总)
const allReducer = combineReducers({
count: countReducer,
persons: personReducer,
});
//使用store,并且使用thunk中间件
const store = createStore(allReducer, applyMiddleware(thunk));
export default store;
这时 allReducer 就变成了一个包含count和persons状态的对象,我们使用的时候就需要在connect函数中的mapPropsToState函数进行对象访问:
//...
export default connect(
(state) => ({
persons: state.persons,
personLen: state.persons.length,
}),
{
add: createAddPersonAction,
}
)(Person);
使用
combineReducers合并的 state 有一个好处就是:合并后的 state 可以在任意组件中互相使用,自由度非常高
以上就是react-redux中多组件的基本写法,总结以下四个步骤:
- 定义一个
Person组件,和Count组件,通过react-redux共享数据 - 为
Person组件编写:reducer,action, 并配置constant常量 Person的reducer和Count的Reducer需要使用combineReducers进行整合,合并之后的的总状态是一个对象!- 交给
store的总是reducer,最后注意在组件中取出状态的时候,记得传入的state是一个对象,需要取出对象中的属性才是对应的state
纯函数与高阶函数#
纯函数#
- 一类特别的函数:只要是同样的输入(实参),必定得到同样的返回
- 必须遵守以下一些约束
- 不得改写参数数据
- 不会产生任何副作用,例如网络请求,输入和输出设备
- 不能调用
Date.now()或者Math.random()等不纯的方法
redux的reducer函数必须是一个纯函数
对于第三点,reducer 函数必须是一个纯函数的理解,我们在上面的例子中有提到,
reducer中的initState如果是一个引用类型(例如数组)我们在操作preState的时候不可以改变这个变量(比如使用 push,pop,unshift 方法),一是因为会无法触发 render 重绘,二是因为破坏了reducer函数必须是纯函数的原则
高阶函数#
- 理解:是一类特别的函数
- 情况一:参数是函数
- 情况 2:返回是函数
- 常见的高阶函数
- 定时器设置函数
- 数组的
forEach(),map(),filter(),bind(),find()等
ReduxDevTools 使用#
ReduxDevTools 是一个浏览器插件,可以方便我们管理和查看 redux 内部的 reducers 和 actions
对于浏览器:首先去浏览器应用商店搜索 ReduxDevTools 扩展,安装即可
ReduxDevTools 有一个对应的 react 插件需要我们安装并引入:
npm i redux-devtools-extension
在store.js中应用插件:
//...
//引入'redux-devtools-extension'
import { composeWithDevTools } from "redux-devtools-extension";
//...
//使用composeDevTools作为createStore的第二参数,composeWithDevTools函数内的参数再嵌套其他需要应用的中间件
const store = createStore(
allReducer,
composeWithDevTools(applyMiddleware(thunk))
);
//....
打包项目并上线#
项目编写完毕就就需要进行打包编译操作,把 jsx 转换为 js 文件和 html 文件:
首先执行编译操作:
npm run build
编译完毕后根目录下会生成
build文件夹,里面就是我们生成的完整网页了
第六章 React 新增扩展#
setState#
setState 更新状态的的两种写法#
对象式语法糖写法
setState(stateChange [callBack]------ 对象式的 setState)
stateChange为状态改变对象(该对象可以体现出状态的更改)callback为可选的回调函数,它在状态更新完毕,界面更新后(render 调用后)才被调用
//语法糖写法
//更新状态是异步的
this.setState({ count: count + 1 });
this.setState({ count: count + 1 }, () => {
//状态更新完毕后的回调函数
console.log(this.state.count);
});
函数式返回值写法
setState(updater,[callBack]) ----- 函数式的 setState
- updater 为返回 stateChange 对象的函数
- updater 可以接收到 state 和 props
- callback 是可选的回调函数,它在状态更新,界面更新后(reder 调用后)才被调用
//函数式写法
this.setState(
(state, props) => {
return {
count: state.count + 1,
};
},
() => {
console.log(this.state);
}
);
总结
- 对象式的 setState 式函数式的 setState 的简写方式(语法糖)
- 使用原则:
- 如果新状态不依赖于原状态,就可以使用对象方式
- 如果新状态依赖于原状态,就可以使用函数方式
- 如果需要在 setState () 执行后获取最新的状态数据,要在第二个 callback 函数中读取
lazyLoad#
React 支持路由懒加载功能,需要引入 lazy 函数与 Suspense 组件(位于 react 包内)
引入需要使用的依赖,然后将需要进行懒加载的组件使用 lazy 函数包裹起来:
import React, { Component, Suspense, lazy } from "react";
// 懒加载
const Home = lazy(() => {
return import("./Home");
});
const About = lazy(() => {
return import("./About");
});
使用 Suspense 组件包裹,注意:加载过程中需要有一个 fallback 保底组件,一般是用来提示用户正在加载中,这个组件必须是正常引入的,而不是 lazy 方式引入的
{/* 懒加载,加载过程中需要有一个fallback保底组件,一般是用来提示用户正在加载中 */}
<Suspense fallback={<h1>Loading...</h1>}>
<Route path="/about" component={About} />
<Route path="/home" component={Home} />
</Suspense>
Hooks#
1.React Hook/Hooks 是什么?#
- Hook 是 React 16.8 版本新增的特性 / 语法
- 可以让你在函数组件中使用 state 以及其他的 React 特性
2. 三个常用的 Hook#
- State Hook :
React.useState() - Effect Hook:
React.useEffect() - Ref Hook:
React.useRef()
State Hook#
State Hook 让函数组件也可以有 state 状态,并进行状态数据的读写操作
语法:const [xxx,setxxx] = React.useState(initValue)
useState()说明:
- 参数:第一次初始化指定在内部,用作缓存
- 返回值:包含 2 个元素的数组,第一个为内部当前的状态值,第二个为更新状态值的函数
setXxx()的两种写法
setXxx(newValue): 参数为非函数值,直接指定新的状态值,内部用其覆盖原来的状态值setXxx(value => newValue): 参数为函数,接受原本的状态值,返回新的状态值,内部用其覆盖原来的状态值
使用方式:
import React from "react";
function Index() {
//使用useState HOOK
// 解构赋值,useState返回的是一个数组
//这个hook的底层做了处理,不会因为Index函数再次调用导致覆盖原来的状态
const [count, setCount] = React.useState(0);
function update() {
//第一种写法
// setCount(count + 1);
//第二种写法
setCount((val) => val + 1);
}
return (
<div>
<h2>当前求和为:{count}</h2>
<button onClick={update}>点我+1</button>
</div>
);
}
export default Index;
Effect Hook#
Effect Hook 可以让你在函数组件中执行副作用操作(用于模拟类组件中生命周期钩子)
React 中副作用操作:
- 发送 ajax 请求数据获取
- 设置订阅 / 启动定时器
- 手动更改真实 DOM
语法和说明
useEffect 类似 VUE 中的 watch, 第二参数是一个数组,不写数组的时候就是全部监听(componentdidUpdate)
写一个空数组就是全都不监听(componentdidMount),但是第一次会执行
数组中写变量,就是监听特定的变量(componentDidUpdate)
React.useEffect(() => {
//在此处可以执行任何带副作用操作
console.log("$");
let timer = setInterval(() => {
update();
}, 1000);
//返回的函数相当与ComponentWillUnmount
return () => {
//在此处做一些收尾操作、比如清楚定时器,取消订阅等
clearInterval(timer)
console.log("###");
};
}, []);//如果指定的是[],回调函数指挥在第一次render()之后执行
RefHook#
Ref 相关的 Hook 只有一个,那就是
useRef()
Ref Hook 可以在函数组件中存储 / 查找组件内的标签或任意其他数据
使用例:
import React from "react";
import ReactDOM from "react-dom";
function Index(props) {
const myRef = React.useRef();
//提示输入的回调
function show(){
alert(myRef.current.value)
}
return (
<div>
<input type="text" ref={myRef} />
<button onClick={show}>点我提示数据</button>
</div>
);
}
export default Index;
3. 其他 Hook#
Fragment#
我们每次编写组件的时候,都会在最外层套一个 div 盒子,因为 return 的时候只能返回一个标签元素,所以最终渲染出来的 DOM,在层级上会比较乱
我们有相应的解决方法,那就是Fragment, 他起到了占位符的作用,实际不会渲染成 DOM 节点
使用 Fragment 生成 html 后不会实际占用元素,可以写 key 属性,可以遍历
render() {
return (
<Fragment>
<input type="text" />
</Fragment>
);
}
除了使用
Fragment之外,我们还可以使用空标签作为占位符
但是这样有缺点,缺点就是空标签不能遍历,因为空标签上不允许添加任何属性
render() {
return (
<>
<input type="text" />
</>
);
}
Context#
理解:一种组件间通信方式,常用于【祖组件】与【后代组件】之间通信
使用:
1. 创建 Context 容器对象
//创建Context对象
const MyContext = React.createContext();
2. 渲染子组件时,外面包裹 xxxContext.Provider, 通过 value 属性给后代组件传递数据
class A extends Component {
state = { username: "tom", age: 11 };
render() {
return (
<div className="parent">
<h3>我是A组件</h3>
<h4>我的用户名是:{this.state.username}</h4>
<h4>我的年龄是:{this.state.age}</h4>
{/* 这样写了之后,B组件,以及他所有的子组件,都具备username属性了 */}
<MyContext.Provider value={this.state}>
<B />
</MyContext.Provider>
</div>
);
}
}
3. 后代组件读取数据
只需要在类中声明静态的 contextType,组件的 context 属性就会有传入的数据
class C extends Component {
//谁想用就声明静态的contextType
static contextType = MyContext;
render() {
console.log(this);
return (
<div className="grand">
<h3>我是C组件</h3>
<h4>我从A接受到的用户名:{this.context.username}</h4>
<h4>我从A接受到的年龄:{this.context.age}</h4>
</div>
);
}
}
但是上面的 static 声明无法在函数时式组件使用,所以介绍另一种方法,就是组件:
MyContext.Consumer
这个方法的好处是函数组件和类组件都可以使用,缺点是写起来较为麻烦:
function C() {
return (
<div className="grand">
<h3>我是C组件</h3>
<h4>
我从A接受到的用户名:
<MyContext.Consumer>
{(value) => {
return value.username;
}}
</MyContext.Consumer>
</h4>
<h4>
我从A接受到的年龄:
<MyContext.Consumer>
{(value) => {
return value.age;
}}
</MyContext.Consumer>
</h4>
</div>
);
}
注意
在应用开发中,我们不是经常使用 context,我们一般用它来封装
react组件,也就是编写组件的时候会用到
第七章 组件优化#
Component 的 2 个问题#
1. 通过之前的 redux 章节我们可以知道,只要执行
setState()即使不改变状态数据,组件也会重新render()
2. 只有当前组件重新render(),就会自动重新render()子组件,即使子组件里没有任何更改;效率低
原因#
Component 中的
shouldComponentUpdate()总是返回true,所以才会造成不必要的组件更新
效率高的做法#
只有当前组件的
state或props数据发生变化时才重新render()
第一种做法:使用shouldComponentUpdate判断 props 和 state 是否改变来决定是否更新
对于父组件:
//...
state = { laptopName: "YOGA 14S 2021" };
//更新组件之前的钩子
shouldComponentUpdate(nextProps, nextState) {
console.log(this.props, this.state);
console.log(nextProps, nextState);
//状态或者props改变了才会返回true
return (
this.props !== nextProps || this.state.laptopName !== nextState.laptopName
);
}
//...
对于子组件 (只需要判断 props 是否改变即可):
class Child extends Component {
shouldComponentUpdate(nextProps) {
return !(this.props.laptopName === nextProps.laptopName);
}
render() {
console.log("renderChild");
return <div className="child">我是Child组件:</div>;
}
}
以上方法虽然可行,但是比较麻烦,正确的做法就是使用 PureComponent
import React, { Component,PureComponent } from "react";
/....
class Child extends PureComponent {
render() {
console.log("renderChild");
return <div className="child">我是Child组件:</div>;
}
}
PureComponent 底层帮我们对比了 props 和 state,并自动判断是否更新,但这个对比只是浅对比
changeLaptop = () => {
const state = this.state
state.laptopName = 'ddd'
this.setState(state);
};
上面这样写是无效的
renderProps#
如何向组件内部动态传入带内容的结构 (标签元素)?#
在 vue 中,我们可以使用插槽(slot)技术,就可以通过组件标签体传入结构
<P><Child /></P>在 react 中,我们有两种方式可以实现 vue 中的插槽:
- 使用 children props:也就是通过组件标签体传入结构
- 使用 render props:通过组件标签属性传入结构,一般使用 render 来命名这个标签属性
children props#
{/*
Parent组件:
相当于Vue的插槽
*/}
<A x={100}>
<B></B>
</A>
{/* A组件 */}
{/* 传入的内容会当作props的children属性 */}
<div className="child">
<h3>我是A组件</h3>
{this.props.children}
</div>
{/* B组件 */}
<h3>我是B组件:{this.props.name}</h3>
render props#
{/*
parent组件
给A传入一个props,内容是一个返回组件的函数,带一个name参数,可作为B组件的props
这个render是行业常用的命名,当然你可以自己定义名称
*/}
<A render={(name) => <B name={name} />} />
{/*
A组件
执行传入的render函数,返回一个带props的B组件,传入的props是A组件state中的name
*/}
<div className="child">
<h3>我是A组件</h3>
{this.props.render(name)}
</div>
{/*
B组件无需改动
*/}
<div className="parent">
<h3>我是B组件:{name}</h3>
</div>
总结:
使用 renderProps 作用和 vue 中的插槽传值一样,用于组件开发中,非常实用
parent 组件想使用 A 组件,但不知道 A 组件内部传入的是什么子组件和属性,我们就可以使用 renderProps
错误边界 (Error boundary)#
理解#
错误边界(Error boundary): 用来捕获后代组件的错误,渲染出备用页面
特点#
错误边界只能捕获后代组件生命周期产生的错误,不能捕获自己组件产生的错误和其他组件在合成事件、定时器中产生的错误
使用方式#
getDerivedStateFromError+componentDidCatch,前者捕获错误,并返回一个 state,后者仅捕获错误
//生命周期函数,一旦后台组件报错就会触发
static getDerivedStateFromError(err) {
console.log(err);
return {
hasError: err,
};
}
componentDidCatch() {
console.log("渲染组件出错!(可以统计错误次数,反馈给后台,用于问题处理)");
}
使用例#
Parent组件
import React, { Component } from "react";
import Child from "./Child";
class Parent extends Component {
state = {
hasError: undefined,
};
//错误边界(这玩意只能在生产环境使用)
//当Parent的子组件出现报错的时候,会触发getDerivedStateFromError调用,并携带错误信息
static getDerivedStateFromError(err) {
console.log(err);
return {
hasError: err,
};
}
//渲染组件错误的时候会自动调用
componentDidCatch() {
console.log("渲染组件出错!(可以统计错误次数,反馈给后台,用于问题处理)");
}
render() {
return (
<div>
<h2>我是parent组件</h2>
{this.state.hasError ? <h2>出错啦!</h2> : <Child></Child>}
</div>
);
}
}
export default Parent;
Child组件
import React, { Component } from "react";
class Child extends Component {
//假设服务器返回了不正确的内容
state = {
// users: [
// { id: "001", name: "kano", age: 18 },
// { id: "002", name: "jack", age: 19 },
// { id: "003", name: "peiqi", age: 20 },
// ],
};
render() {
return (
<div>
<h2>我是Child组件</h2>
{this.state.users.map((item) => {
return (
<h4 key={item.id}>
<span>{item.name}</span>
<span>{item.age}</span>
</h4>
);
})}
</div>
);
}
}
export default Child;
由于使用了错误边界,在渲染时候就会让
hasError设置为 true,这样就可以在用户界面端提示友好的错误信息了
但是注意:错误边界只能在生产模式中生效,开发模式会强制弹出错误调试界面
最后一点:错误边界不能捕获自己组件 (编写错误边界的组件),定时器,合成事件产生的错误!!!
错误边界只能捕获后代组件生命周期产生的错误!!
总结组件通信方式#
组件间的关系#
- 父子组件
- 兄弟组件(非嵌套组件)
- 祖孙组件(跨级组件)
几种通信方式#
- props
- children props
- render props
- 消息订阅 - 发布
- pub-sub event 等
- 集中式状态管理
- redux dva 等
- context
- 生产者 - 消费者模式
比较合适的搭配#
父子组件:props
兄弟组件:pub-sub (消息订阅与发布),redux(集中式管理)
祖孙组件 (跨级组件):pub-sub (消息订阅与发布)、redux(集中式管理)、context(用的不多,多用在插件开发)
React Router6#
概述#
- React Router 以三个不同的包发布在 npm 上,他们分别为
react-router: 路由的核心库,提供了很多的:组件、钩子react-router-dom:包含 react-router 所有的内容,并添加一些专门用于 DOM 的组件,例如<BrowserRouter>等react-router-native:包括 react-router 所有内容,并添加了一些专门用于 ReactNative 的 API,例如NativeRouter等
- 与 React Router5.x 版本相比,有什么变化?
- 内置组件的变化:移除
<Switch />新增<Routes />等 - 语法的变化:
compnent={about}变为element={<About />}等。 - 新增多个 hook:
useParams、useNavigate、useMatch等。 - 明确推荐函数式组件!所以不要在使用什么类式组件啦!!
- 更多请参照 React Router 官方页面
- 内置组件的变化:移除
Components#
BrowserRouter#
BrowserRouter用于包裹整个应用
示例代码:
import React from 'react'
import ReactDOM from 'react-dom'
import {BrowserRouter} from 'react-router-dom'
let root = ReactDOM.createRoot(document.getElementById("root"));
root.render(
<BrowserRouter>
<App root={root} />
</BrowserRouter>
);
HashRouter#
HashRouter 用法和上面一样,也和 router5 一样,这里就不详细赘述了
Routes 与 Route#
v6 版本移除了先前的
Switch,引入了Routes
<Routes>和<Route>要配合使用,且必须要用<Routes>包裹<Route>
<Route>相当于一个 if 语句,如果路径和当前 URL 匹配,就呈现对应的组件
<Route caseSensitive>属性用于指定:匹配时是否区分大小写(默认 false)
当 URL 发生变化时,<Routes>都会查看其所有子<Route>元素找到最佳匹配并呈现组件。
<Route>可以嵌套使用,且可配合useRoutes()配置 “路由表”, 但需要通过<Outlet>组件渲染子路由(有点像 vue 中的<Router-View>)
NavLink 变化#
1. 在 Router6 中,NavLink 中不再包含
activeClassName,如果想给 link 加上高亮效果,需要将className转变为函数式
2. 可以在 Navlink 中添加 end 属性,可以实现子 Navlink 组件高亮,父组件取消高亮效果(默认是同时高亮)
<NavLink
// activeClassName="active" //这玩意在router6中用不了了,只能在className内用函数
to="/ddd"
className={({ isActive }) => isActive ? "list-group-item active" : "list-group-item "}
>
xxx
</NavLink>
//默认情况下,当Home的子组件匹配成功,Home的导航也会高亮
//当NavLink上添加了end属性后,若Home的子组件匹配成功,则Home的导航取消高亮效果
<NavLink to="home" end >HOME</NavLink>
一级路由的重定向 (Navigate)#
在 Router5 中,我们使用 Redirect 来控制一级路由的重定向
在 Router6 中移除了 Redirect,改用 Navigate 控制
使用方式:直接在 Routes 的最后添加 Route,并在 element 属性中包裹 Navigate 即可
注意,在 router6 中,Route 的component属性已经更换为element属性,而且值也由组件名更换为组件标签
{/* Router6 需要Routes包裹路由,作用和switch一样 */}
<Routes>
<Route exact path="/about" element={<About />} />
<Route exact path="/home" element={<Home />} />
{/* 啥也没有默认去home */}
<Route path="/" element={<Navigate to="/home" />}></Route>
</Routes>
使用 Navigate 进行自动跳转:
import React, { useState } from "react";
import { Navigate } from "react-router";
export default function Home() {
const [sum, setSum] = useState(1);
function plus() {
setSum(sum + 1);
}
return (
<div>
<h3>我是Home的内容</h3>
{/* 自动跳转 replace模式默认是false */}
{sum === 3 ? <Navigate to="/about" replace={false} /> : <h4>当前sum的值是:{sum}</h4>}
<button onClick={plus}>点我+1</button>
</div>
);
}
Navigate#
- 作用:只要
<Navigate>组件被渲染,就会修改路径、切换视图 replace属性用于控制跳转模式(push 或者 replace,默认是 push)
示例代码:
import React, { useState } from "react";
import { Navigate } from "react-router";
export default function Home() {
const [sum, setSum] = useState(1);
return (
<div>
<h3>我是Home的内容</h3>
{/* 自动跳转 */}
{sum === 3 ? <Navigate to="/about" /> : <h4>当前sum的值是:{sum}</h4>}
<button onClick={()=>setSum(sum + 1)}>点我+1</button>
</div>
);
}
路由表 (useRoutes)#
当我们需要使用多极路由的时候,只靠 Routes 管理路由会变得非常繁琐,这时候我们就可以使用路由表
路由表由useRoutes,Link或NavLink和Outlet组件配合完成
示例代码:
1. 在src/routes/index.js中编写路由表
//路由表
import About from "../pages/About";
import Home from "../pages/Home";
import Message from "../pages/Home/Message";
import News from "../pages/Home/News";
import { Navigate } from "react-router";
import Detail from "../pages/Home/Message/Detail";
export const routes = [
{
path: "/about",
element: <About />,
},
{
path: "/home",
element: <Home />,
children: [
{ path: "news", element: <News /> },
{
path: "message",
element: <Message />,
children: [
{
//使用路由占位符传递params参数
path: "detail",
element: <Detail />,
},
],
},
],
},
{
path: "/",
element: <Navigate to="/about" />,
},
];
2. 在src/components/index.jsx中使用useRoutes,参数为引入的routes路由表,然后在相应的位置注册路由
import React from "react";
import { useRoutes } from "react-router-dom";
import Header from "./Header";
import MyNavLink from "./MyNavLink";
import { routes } from "../routes/index";
export default function Index() {
//使用useRoutes创建路由表
const element = useRoutes(routes);
return (
<div className="container">
<Header />
{/* 需要包裹router */}
<div className="row">
<div className="col-offset-2 col-2">
<div className="list-group">
{/* 路由链接 */}
<MyNavLink to="/about">About</MyNavLink>
{/* 加上了end,只匹配子集路由的高亮,父级不会追加高亮*/}
<MyNavLink to="/home" end>
Home
</MyNavLink>
</div>
</div>
<div className="col-6">
<div className="panel">
<div className="panel-body">
{/* 注册路由 */}
{element}
</div>
</div>
</div>
</div>
</div>
);
}
3. 在二级路由组件中(src/pages/Home/index.jsx)使用Outlet作为子路由的渲染出口
import React from "react";
import { Outlet } from "react-router-dom";
import MyNavLink from "../../components/MyNavLink";
export default function Index() {
return (
<div>
<h3>我是Home内容</h3>
<ul className="nav nav-tabs">
<li>
{/* 二级路由的写法 */}
<MyNavLink to="./news" className="list-group-item active">
News
</MyNavLink>
</li>
<li>
<MyNavLink to="./message" className="list-group-item">
Message
</MyNavLink>
</li>
</ul>
{/* 相当于vue中的router-view */}
{/* 指定路由组件呈现的位置 */}
<Outlet />
</div>
);
}
useParams () 接受 params 参数#
1. 作用:返回当前匹配路由的params参数、类似 5.x 中的match.params
示例代码:
import React from "react";
import { useMatch, useParams } from "react-router";
export default function Index() {
//可以用useParams获取参数
const { id, title, content } = useParams();
//也可以用useMatch获取参数
const match = useMatch("/home/message/detail/:id/:title/:content");
console.log(match.params);
return (
<ul>
<li>{id}</li>
<li>{content}</li>
<li>{title}</li>
</ul>
);
}
父级路由传递 params 参数的方法和 router5 中一样,也是字符串拼接形式
....
return (
<li key={item.id}>
<Link to={`detail/${item.id}/${item.title}/${item.content}`}>
{item.content}
</Link>
</li>
);
....
注意,如果使用了路由表(useRoutes)则需要在路由表中添加占位符:
....
{
path: "message",
element: <Message />,
children: [
{
//使用路由占位符传递params参数
path: "detail/:id/:title/:content",
element: <Detail />,
},
],
}
....
useSearchParams () 接受 search 参数#
- 作用:用于读取和修改当前位置的 URL 中的查询字符串。
- 返回一个包含两个值的数组,内容分别为:当前的 search 参数、用于更新 search 的函数
示例代码:
import React from "react";
import { useSearchParams, useLocation } from "react-router-dom";
export default function Index() {
//接受search(query)参数,接受到一个search对象,需要调用里面的get方法才能获取到传入的参数
const [search, setSearch] = useSearchParams();
const id = search.get("id");
const title = search.get("title");
const content = search.get("content");
//x.search 可以拿到未经处理的search参数
const x = useLocation();
// setSearch 主要用于更新search参数(用的不多)
console.log(setSearch("id=111&title=ddd"));
return (
<ul>
<li>{id}</li>
<li>{title}</li>
<li>{content}</li>
<button onClick={() => setSearch("id=114514")}>点我更新search参数</button>
</ul>
);
}
p.s:useLocation可以拿到未经处理的 search 参数
search 组件传参时候,路由表路径无需修改,父级组件 Link 只需要使用字符串拼接 search 参数即可
<li key={item.id}>
<Link to={`detail?id=${item.id}&title=${item.title}&content=${item.content}`}>
{item.content}
</Link>
</li>
useLocation () 传递 state 参数#
和 params 与 search 参数不一样,传递 state 参数需要使用函数式参数的 Link 组件
//state
const [messages] = useState([
{ id: "001", title: "消息1", content: "kanokano1" },
{ id: "002", title: "消息2", content: "kanokano2" },
{ id: "003", title: "消息3", content: "kanokano3" },
{ id: "004", title: "消息4", content: "kanokano4" },
]);
{/* state传参 */}
<Link
to="detail"
state={{
id: item.id,
content: item.content,
title: item.title,
}}>
{item.content}
</Link>
使用useLocation接受 state 参数
import React from "react";
import { useLocation } from "react-router-dom";
export default function Index() {
//接受state参数
const a = useLocation();
console.log(a.state);
const { id, title, content } = a.state;
return (
<ul>
<li>{id}</li>
<li>{title}</li>
<li>{content}</li>
</ul>
);
}
useMatch()#
1. 作用:返回当前匹配信息,对标 5.x 中的路由组件的match属性
示例代码:
....
const match = useMatch('/home/:x/:y')
console.log(match)
/*
params: {x:'1',y:'3'}
pathname: "/home"
pathnameBase: "/home"
pattern: {path: '/home', caseSensitive: false, end: true}
*/
....
useInRouterContext()#
useInRouterContext可以判断当前代码环境是否出于路由上下文中 (被路由包裹)
console.log(useInRouterContext(), "useInRouterContext");
useNavigationType()#
可以判断当前页面路由是以什么方式导航的(pop、push、replace)
备注:POP 是指浏览器中直接打开了这个路由组件(刷新页面)
console.log("useNavigationType:", useNavigationType());
useOutlet()#
用来呈现当前组件中渲染的嵌套路由的信息
如果嵌套路由没有挂载,则返回 null
如果嵌套路由已经挂载,则显示嵌套路由对象
console.log(useOutlet(), "useOutlet");
useResolvedPath()#
作用:给定一个 URL 值,解析其中的 path、search、hash 值(貌似有点用)
console.log("useResolvedPath", useResolvedPath("/user?id=1&name=kano"));