React入门
注,此指南可搭配 bilibili 尚硅谷的 react 教程食用~ 视频传送门
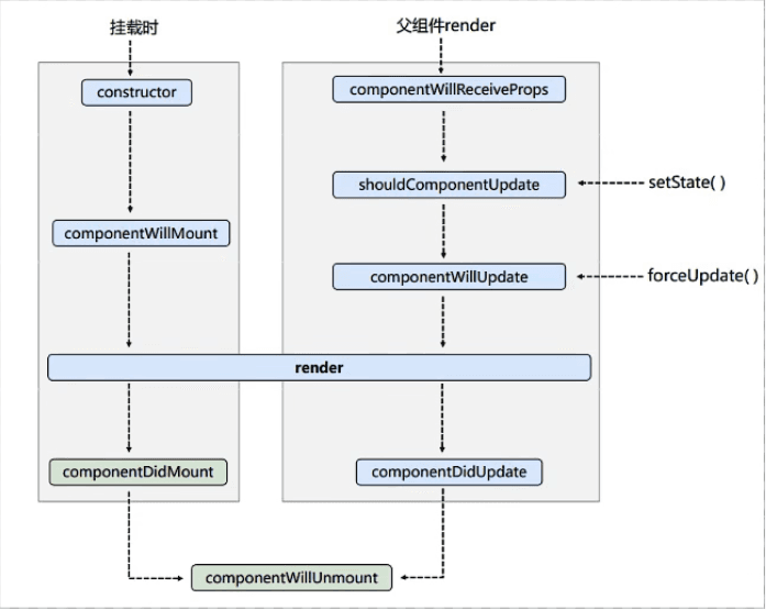
第一章:React 入门
介绍:
react 是一个用于构建用户界面的 JavaScript 库,由 FaceBook 开源供全球开发者使用
React 特点:
声明式编码
组件化编码
移…
使用AnimatedList实现列表项目增加和删除
AnimatedList是一个有状态的 Widget,对应的 State 类型为AnimatedListState AnimatedList 的结构如下:
Copy
const AnimatedList({
Key? key,
required Widget…
Flutter Key的使用
我们之前已经使用过很多组件了,像Container、Row、或者ElevatedButton等 Widget,使用频率还是比较多的 但不知你有没有注意到,他们的构造函数中,都会有一个 Key,作为构造器的属性,它通常作为第一个属性存在。
在 flutter 中,Key…
Flutter对话框
得益于移动端的优势,flutter对话框种类还是比较多的,下面列举几个比较常用样式的对话框 Scaffold组件布局如下:
Copy
Widget build(BuildContext context) {
return Scaffold(
app…
hello Xlog
首先感谢@Shiro让我知道了区块链的有趣应用~ 虽然是第一篇文章,但我完全不知道该写点啥呢,有了~,那就分享一下我的 Social Link 吧
My Blog:MiniKano 的小窝
Github:https://github.com/kanoqwq/
Twitter:k…
Flutter 路由配置
flutter 路由 ** 路由 (Route)** 在 WEB 开发中单页面应用里很常见,Flutter 也有自己的路由,但是因为在 Android 系统中,Route 指的是一个 Activity 在 IOS 系统中指的是一个 View Controller
路由管理就是使…





